yuan科技二面靶场Writeup
web1
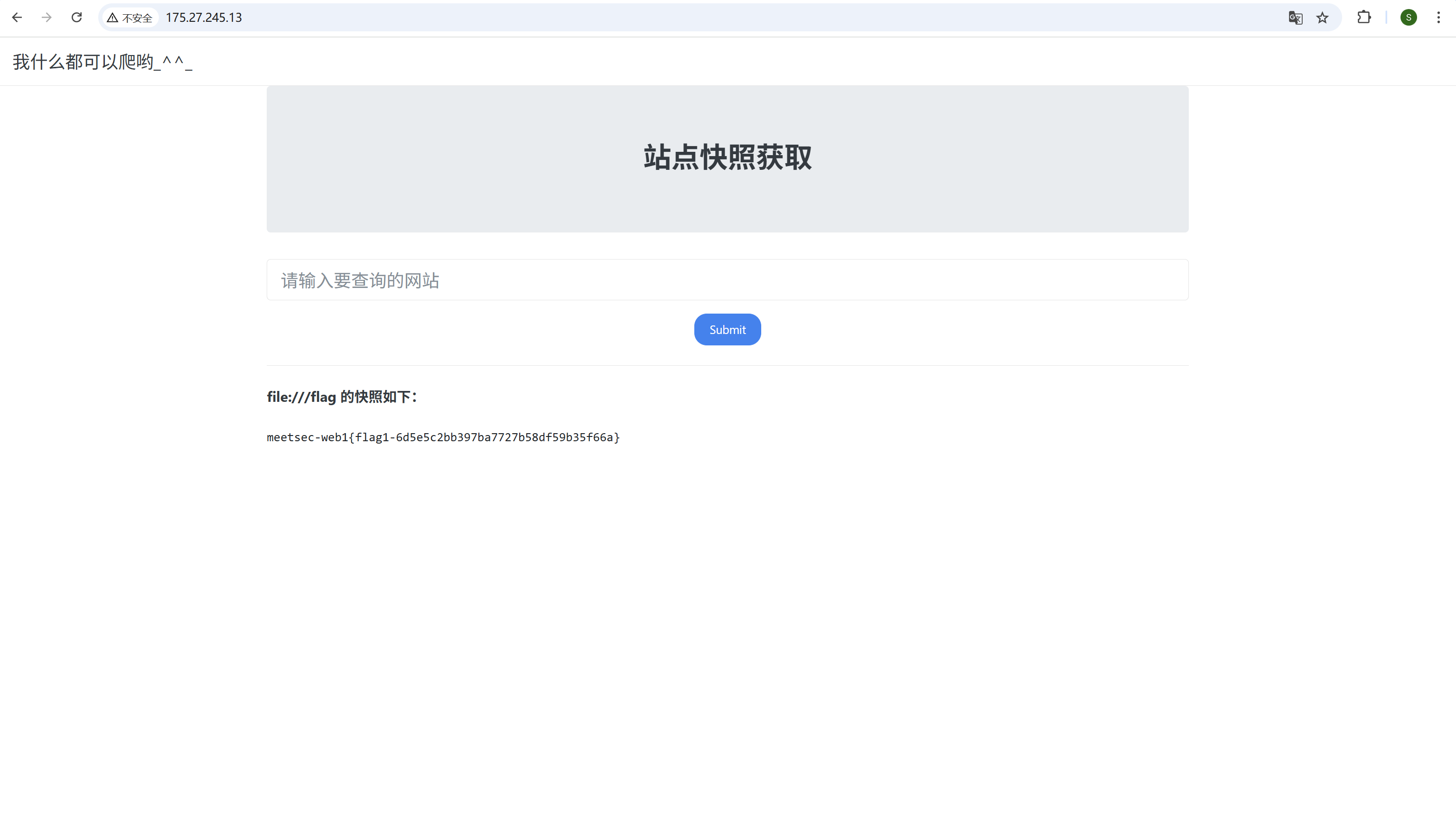
flag1
SSRF,通过file任意文件读取
flag2
抓包用dict协议探测出内网另一台主机ip
通过gopher协议写定时任务getshell
直接读取/dump.rdb
flag3
flag在根目录下
web2
flag1
写内存马
蚁剑连上找到flag
flag2
蚁剑上传文件好像有点问题,后面用了冰蝎
搭建frp
frpc.ini
1 | [common] |
frps.ini
1 | [common] |
查看jdbc的配置,获取SerializedSystemIni.dat和密码的密文
用工具解密得到密码明文
navicat连接上在data表中找到flag
flag3
MUDT连接上,UDF提权后找到根目录下的flag
flag4(未解出)
一点思考:怀疑题目本意是mysql服务器上进行udf提权,因为/usr/lib64/mysql/plugin有写的权限。但是这个mysql服务是mysql用户起的,所以提权也仍然是mysql。由于mysql用户没有权限进行ICMP扫描,因此无法利用fscan探测内网状况,由是卡住于此 :(
web3
flag1
扫目录,发现heapdump泄露
下下来读取找到flag
flag2
由上题得到数据库账号密码,连上即可得到flag
web4
flag1
后台登陆页面sql注入,得到管理员账号密码
登陆进去后在添加文章模块处上传一句话木马,抓包绕过一下MIME
蚁剑连接得到flag
web5
flag1
点击Manager App,抓包对账号密码进行爆破,得到tomcat/qwe123
jsp木马
1 | <% |
将其打包成war上传部署
执行命令得到flag
web6
flag1
redis主从复制
web7
flag1
弱口令nacos/nacos登录nacos,在配置详情中找到shiro key
另一台主机一眼shiro,于是上shiro attack
All articles in this blog are licensed under CC BY-NC-SA 4.0 unless stating additionally.
Comment








